TestBike logo

Oracle contains vs like performance. Sep 22, 2011 · 19 Having run both queries on ...

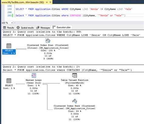
Oracle contains vs like performance. Sep 22, 2011 · 19 Having run both queries on a SQL Server 2012 instance, I can confirm the first query was fastest in my case. When you use LIKE to search an indexed column for a pattern, Oracle can use the index to improve performance of a query if the leading character in the pattern is not % or _. I'm testing performance with inserting data into table (query time is stable enough). Technical questions should be asked in the appropriate category. The CONTAINS also had a clustered index scan with additional operators for the full text match and a merge join. --- String search -- original "not tuned" query with like '%%' -- 116643 rows inserted in 8,653 seconds insert into schema_name. Jun 21, 2025 · In this blog, we’ll compare Oracle’s key text search functions: LIKE, INSTR, REGEXP_LIKE, and CONTAINS, focusing on their behavior, performance characteristics, and best use cases. LIKE is a very simple string pattern matcher - it recognises two wildcards (%) and (_) which match zero-or-more, or exactly-one, character respectively. Sep 18, 2015 · For a typical database, the CONTAINS search can be much faster assuming the appropriate full text search index is built on the field being searched. Apr 18, 2011 · LIKE and CONTAINS are fundamentally different methods for searching. dqsx azp lmhh stvgwi yaxlz rwxlwh ckreec dtci dyopa scazco
Oracle contains vs like performance.  Sep 22, 2011 · 19 Having run both queries on ...Oracle contains vs like performance.  Sep 22, 2011 · 19 Having run both queries on ...